Le cyclo chargeur

Cette page contient des modifications qui ne sont pas marquées pour la traduction.

Auteur avatarMathis | Dernière modification 26/05/2025 par Mathis.gnd

Un cyclo-chargeur est un dispositif permettant de produire de l’électricité grâce à l’énergie générée en pédalant sur un vélo. En tournant les pédales, l’utilisateur fait fonctionner une génératrice (ou alternateur) qui convertit l’énergie mécanique en électricité. Cette énergie peut ensuite être stockée dans une batterie ou utilisée directement pour alimenter de petits appareils (téléphone, lampe LED, ventilateur, etc.). Ce système est souvent utilisé dans des projets éducatifs ou écologiques pour sensibiliser à la production et à la consommation d’énergie.

Introduction

Le cyclo-chargeur est un dispositif simple et écologique qui permet de produire de l’électricité en pédalant. Il transforme l’énergie mécanique générée par un vélo en énergie électrique, utilisable pour recharger de petits appareils ou alimenter des équipements. Ce projet DIY s’inscrit dans une démarche de développement durable, d’autonomie énergétique et de sensibilisation à la consommation d’énergie. Accessible à tous, il combine recyclage, bricolage et énergies renouvelables.

Matériaux

Matériels numérique

-Capteur ILSx 1

-Capteur BPM x 1

-Shield x 1

-Ecran LCD x 1

-Câbles Groove x 5

Matériels

-Vélo d’appartement

-Support dynamo

-Régulateur de tension DC-DC

-Condensateur

-Sortie USB femelle ou prise jack

-Boîtier de protection (plastique ou imprimé 3D)

-Fils électriques (section adaptée)

Outils

  • Tournevis, pinces, clé plate
  • Pistolet à colle / pistolet à chaud
  • Perceuse / visseuse
  • Fer à souder + étain
  • Multimètre (tension, courant)
  • Imprimante 3D (si pièces modélisées)
  • Scie / lime (si structure bois ou métal)

Étape 1 - Sommaire

Voici l'affiche du cyclo chargeur qui vient faire un bref résumer de ce projet .




Étape 2 - Les croquis

Les croquis et schémas ci-dessous permettent de mieux comprendre l'organisation du cyclo-chargeur, tant sur le plan mécanique qu’électrique. Ils ont servi à visualiser le fonctionnement global du système avant la réalisation concrète


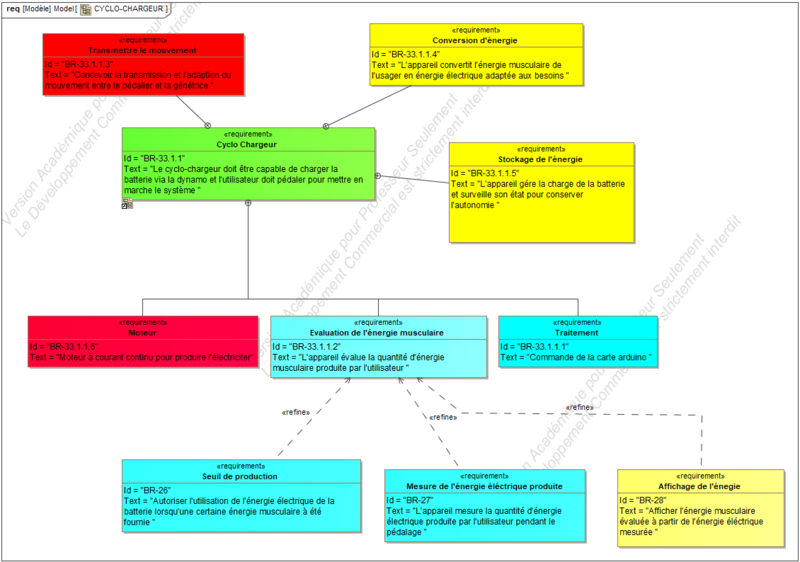
Étape 3 - Étape 2 - Diagrammes

Le cyclo-chargeur convertit l’énergie mécanique fournie par le pédalage en énergie électrique. La roue entraîne un galet qui fait tourner un moteur DC utilisé comme génératrice. Le courant produit est ensuite redressé par une diode, puis stabilisé par un régulateur de tension avant d’être utilisé pour alimenter des appareils électriques.

Étape 4 - Étape 3 - Modélisation

La modélisation a permis de concevoir et d’optimiser les pièces mécaniques du cyclo-chargeur avant fabrication. Grâce à un logiciel de CAO (Conception Assistée par Ordinateur), nous avons réalisé le support moteur et les éléments de fixation, garantissant un bon alignement du galet avec la roue. Cette étape facilite la fabrication, améliore la précision et permet d’anticiper les problèmes d’assemblage.


Étape 5 - Étape 4 - Choix des matériaux

Pour assurer solidité et durabilité, le support de la dynamo est réalisé en acier, un matériau résistant capable de supporter les contraintes mécaniques liées à la rotation. Le boîtier qui protège l’électronique, notamment l’écran LCD et la carte Arduino, est imprimé en PLA (plastique biodégradable), un matériau léger et facile à fabriquer en impression 3D. Ce choix permet une bonne protection tout en facilitant l’accès aux composants pour la maintenance ou les modifications.




Étape 6 - Étape 6 - Codage

Le programme Arduino récupère les impulsions envoyées par un capteur fixé sur le cyclo-chargeur pour mesurer le rythme de pédalage, exprimé en BPM (battements par minute). En même temps, il calcule la distance parcourue en fonction du nombre de tours de roue détectés. Ces informations sont ensuite affichées en temps réel sur l’écran LCD, permettant à l’utilisateur de suivre ses performances et la progression du travail effectué.




Étape 7 - Étape 7 - Algorithme

Initialisation : configuration des broches, de l’écran LCD et des variables.

Lecture des signaux : détection des impulsions provenant du capteur (pour calculer les BPM et la distance).

Calculs : conversion des impulsions en valeurs utiles :


  1. BPM = nombre d’impulsions par minute.
  2. Distance = nombre d’impulsions × circonférence de la roue.

Affichage : envoi des données calculées vers l’écran LCD.

Boucle continue : répétition du processus en temps réel tant que le système est alimenté.



Étape 8 - Étape 8 - Câblage électronique

Le câblage relie le moteur DC, utilisé en génératrice, aux composants électroniques qui assurent la conversion et la régulation de l’énergie. Le moteur est connecté à une diode de redressement pour éviter le retour de courant, puis à un régulateur de tension qui stabilise la sortie. L’interrupteur permet de couper l’alimentation quand nécessaire. Enfin, les fils sont branchés à la sortie USB ou à la batterie pour alimenter les appareils externes. Chaque connexion doit être sécurisée et isolée pour éviter les courts-circuits et garantir un fonctionnement fiable.




Étape 9 - Étape 9 - Composant

Vélo ou vélo d’appartement : source d’énergie mécanique par pédalage.

Moteur DC : utilisé comme génératrice pour transformer la rotation en électricité.

Diode de redressement : protège le circuit en évitant le retour de courant.

Régulateur de tension : stabilise la tension de sortie pour protéger les appareils connectés.

Interrupteur ON/OFF : permet de contrôler l’alimentation électrique.

Écran LCD : affiche les données en temps réel (BPM, distance, tension).

Carte Arduino : gère la collecte des données et leur affichage.

Boîtier en PLA : protège les composants électroniques.

Supports en acier : assurent la stabilité mécanique du système.

Étape 10 - Étape 10 - Assemblage

L’assemblage commence par la fixation du support en acier sur lequel sera monté le moteur générateur. Ensuite, le galet est installé de manière à être en contact ferme avec la roue du vélo, assurant une bonne transmission du mouvement. Les composants électroniques (diode, régulateur, interrupteur) sont câblés et installés dans le boîtier en PLA, qui est fixé à la structure. Enfin, la carte Arduino et l’écran LCD sont connectés et positionnés pour permettre un affichage facile des données. Chaque étape doit être réalisée avec soin pour garantir la stabilité et la sécurité du cyclo-chargeur.



Étape 11 - Étape 11 - Simulation

Avant de passer à la fabrication, une simulation a été réalisée pour valider le fonctionnement du cyclo-chargeur. Cette étape a permis de modéliser le comportement mécanique du système (contact entre la roue et la courroie ) ainsi que le circuit électrique de conversion d’énergie. La simulation a aussi aidé à estimer la tension et le courant produits, et à vérifier la stabilité du régulateur de tension. Cela a permis d’anticiper d’éventuels problèmes et d’optimiser les composants choisis avant la réalisation concrèhttps://wikifab.org/w/index.php?title=Le_cyclo_chargeur&action=formeditte. Sans régulateur on peut atteindre 40 Volt mais grâce à notre régulateur il se limite à 5V



Étape 12 -

Commentaires

Draft