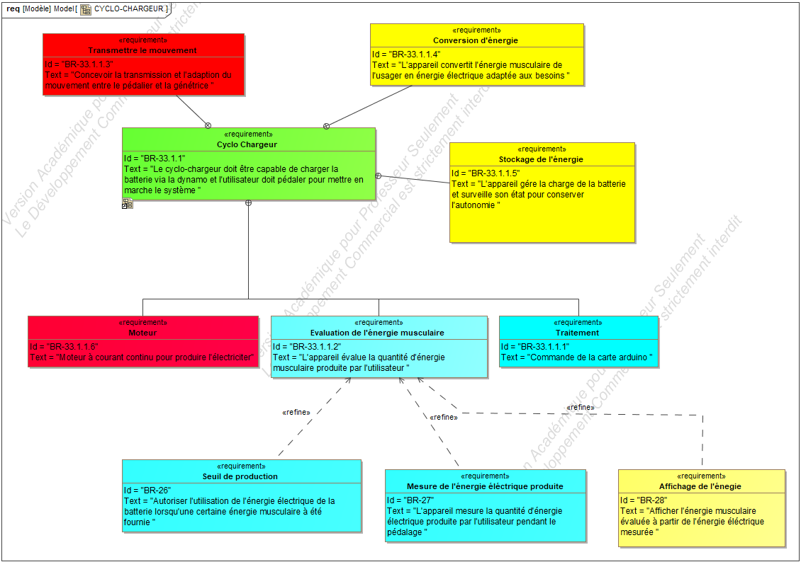
Le_cyclo_chargeur_diagramme_des_exi_2_
Cliquer sur une date et heure pour voir le fichier tel qu'il était à ce moment-là.
| Date et heure | Vignette | Dimensions | Utilisateur | Commentaire | |
|---|---|---|---|---|---|
| actuel | 26 mai 2025 à 15:14 | 1 130 × 794 (135 Kio) | Mathis.gnd (discussion | contributions) | Le_cyclo_chargeur_diagramme_des_exi_2_ |
La page suivante utilise ce fichier :
| Résolution horizontale | 37,79 p/cm |
|---|---|
| Résolution verticale | 37,79 p/cm |
Vous avez entré un nom de page invalide, avec un ou plusieurs caractères suivants :
< > @ ~ : * € £ ` + = / \ | [ ] { } ; ? #